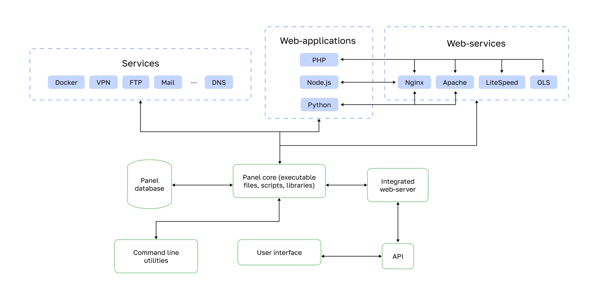
ispmanager architecture
The figure shows the main modules of ispmanager and how they interact in the system. It also shows the communication with external managed services.

Panel core:
- Consists of executable files, helper scripts, and additional plugins.
- Is responsible for processing incoming requests and generating responses.
- The kernel provides stable operation and high performance of the panel.
Panel database:
- Stores panel service data.
- Supports SQLite and MySQL databases, providing flexibility and choice in data storage technologies.
Integrated web server:
- Is responsible for processing HTTP requests to the panel API functions.
- Provides fast and efficient data exchange between the user interface and the panel core.
Command line utilities:
- Provide an alternative method of control without a graphical interface, allowing you to run panel queries from the command line.
Services:
- Allow you to configure various aspects of your infrastructure, including DNS, mail, FTP, and other services.
- Provide flexibility in configuration and management.
Web applications:
- Run applications developed in the PHP, Python and Node.js programming languages.
- Provide the ability to host and run a variety of web applications on one server.
Web servers:
- Is responsible for processing HTTP(S) requests to websites.
- Ensure the stable and efficient operation of web applications and provide fast access to dynamic and static resources.